Does solution now support 56, and how should it be used?

image

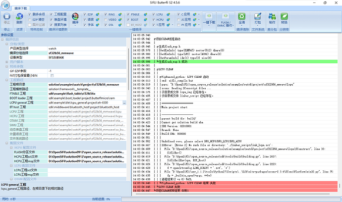
According to the documentation, there is no reference template for version 56 in the directory. I tried modifying version 52 to create a version 56, but I’m not sure about the specific settings.

image

Compilation error. Could anyone share a similar project? Just something simple that can be compiled and run.

Is version 56 not fully developed yet, or is it requiring a business partnership? Can an official representative please respond?

Solution supports 56; you can refer to this document for guidance.
Create a New Project and Board - SiFli Solution Documents

Currently, the released version of solution is 2.3. The version released to the open-source community only supports Huangshan Pi. solution 2.4 will support all boards and will also support GCC, with a planned release by the end of November.
If you have commercial plans, please contact sales to obtain the development version of solution, which supports all boards, including version 2.3.