直接修改PrjCfg.ini的内置/非内置应用,编译之后,内存不够;在Butterfli,直接修改,可以编译通过,但是进入模拟环境,跟没改之前的功能是一样,chatbot也没找到。
请参考文档确认是否相关配置都打开,直接修改PrjCfg.ini强制编译可能会出现在主代码中找不到符号的问题。
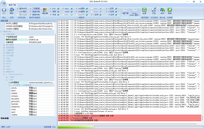
我对sf32lb52-ulp→simulator通过menuconfig使能了XiaoZhi-Config,然后通过Butterfli的simulate工程编译,报错非常多;比如sys/time.h定义的结构体冲突、sys/errno.h文件找不到,这些报错应该部分跟编译环境相关。如果我要在模拟器上测试chatbot,这些步骤对么?
readme.ini中BOARD_MACRO_DEPEND是板级依赖,涉及到蓝牙,网络相关,模拟器上不用打开。只确认APP_DLMODULE_APP_USED是打开的应该就能正常编译模拟器(sf32lb52-ulp模拟器编译时正常应该能看到chatbot应用,理论上不需要改什么配置就能正常编译)。
请问是模拟器编译有问题么?可以帮忙把SIMU工程的.config和编译报错的日志分享一下吗?我在本地跑一下。
.config (25.6 KB)
您用这个配置跑一下呢,我这边可以正常编译的。
1、直接使用这个.config文件,simulate工程是可以编译的。对比了下,应该是把相关的板级依赖组件关闭了??
2、编译通过之后,使用menuconfig对SIMU工程使能XiaoZhi-Config,对比.config文件,应该同时使能了相关依赖组件,最后导致编译失败;
3、大概什么时候更新一版Solution,examples增加对其他的开发板支持(立创黄山派SF32LB52-ULP目前没货了,到货周期42天),裁剪下,看看能不能在NANO等开发板上支持小智AI等功能,我直接在开发板上开发。
你好,我们本周会发布2.3.3版本,但这个版本主要还是黄山派,我们会在这个版本上面验证一下是否可以直接跑nano板,如果可行的话再回复你具体操作步骤。这个月我们也会持续发布2.4,这个版本就会支持所有线上的平台。
好的,感谢。也期待新版本的到来,![]()
你好,2.4版本已经发布了,可以联系淘宝客服获取


