
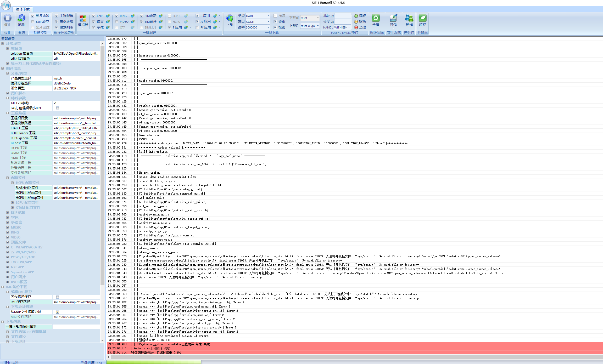
Welcome Development Environment Setup - SiFli Solution Documents According to the screenshot, the Windows Kits path is not configured correctly. Please follow the instructions in the document. You need to install VS Studio.

Welcome Development Environment Setup - SiFli Solution Documents According to the screenshot, the Windows Kits path is not configured correctly. Please follow the instructions in the document. You need to install VS Studio.