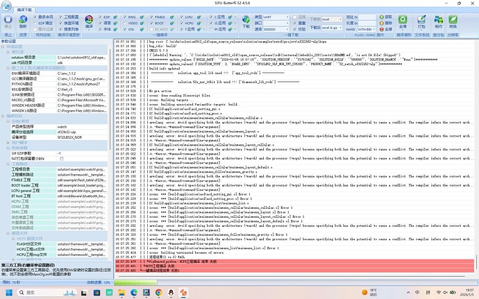
Seeking help from everyone

image

What’s going on here? My Keil version is 5.39. Can anyone share the installation package for version 5.32?